Domů / KeyReader Link
KeyReader Link
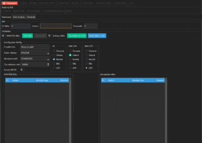
KeyReader Link je převodník pro PC s použitím konfigurační softwarem – KeyReader Manager určený pro správu čteček a uživatelských klíčů. Umožňuje pohodlné nastavování, zálohování a diagnostiku systému.
-kompatibilita s DS03, RF03ID, RF04ID
-Správa a databáze klíčů
-Nastavení konfigurace čtečky
-Připojení k PC pomocí USB-A
-Přidávání, mazání a editace klíčů
-Zobrazení počtu použití jednotlivých klíčů
-Zálohování celé čtečky
-Celkový test a diagnostika zařízení


